登录
首页 PLC论坛 三菱Mitsubishi
回帖 发帖
正文

主题:本体的485和扩展的485ADP怎么用

点击:288 回复:26

我感觉都不好用,都要写程序,且麻烦表情
26-04-10 18:10

引用 bnnyygy 在 2026/4/10 18:10:46 发言【内容省略】

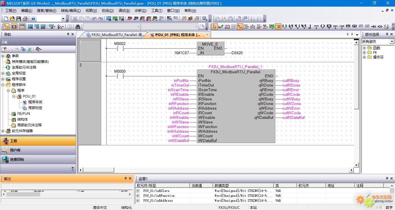
填表式通信功能块,从此告别繁琐的读写轮询逻辑,只需要填写从站地址、功能码、寄存器地址、寄存器数量即可。
附件 image.jpg
附件 image.jpg
最后修改:2026/4/10 22:53:01
26-04-10 22:52

引用 小猫鱼MAWheF 在 2026/4/9 8:58:56 发言【内容省略】

FX3和FX5都只能同时一个通道使用ADPRW指令(FX5更新固件后,可以多个通道使用ADPRW2指令,好像是)
当一个通道使用了ADPRW指令,其他通道可以使用RS/RS2指令和仪表通信。
26-04-10 22:58
你有亲身使用过吗
26-04-11 08:09

引用 小猫鱼MAWheF 在 2026/4/11 8:09:33 发言【内容省略】

1、三菱FX3U实现Modbus RTU通信协议主站视频教程:
三菱FX3U系列PLC做Modbus RTU串口通信协议主站、Modbus Slave调试助手做Modbus RTU串口通信协议从站,视频详细讲解了三菱FX3U做Modbus RTU串口通信协议主站通信参数设定、详细讲解了ADPRW指令,最终于Modbus Slave调试助手通信成功。
https://www.ixigua.com/7367388405572829737?utm_source=xiguastudio
2、三菱FX3U实现Modbus RTU通信协议从站视频教程:
三菱FX3U系列PLC做Modbus RTU串口通信从站、Modbus Poll调试助手做Modbus RTU串口通信主站,视频较为详细的讲解了三菱FX3U系列PLC如何实现Modbus RTU串口通信从站。
https://www.ixigua.com/7368366028949127718?utm_source=xiguastudio
26-04-12 22:58

引用 小猫鱼MAWheF 在 2026/4/11 8:09:33 发言【内容省略】

3、三菱FX5U实现Modbus RTU通信协议主站视频教程:
三菱FX5U系列PLC做Modbus RTU串口通信协议主站、Modbus Slave调试助手做Modbus RTU串口通信协议从站,视频详细讲解了三菱FX5U做Modbus RTU串口通信协议主站通信参数设定、详细讲解了ADPRW指令,最终于Modbus Slave调试助手通信成功。
https://www.ixigua.com/6904105548040372750?utm_source=xiguastudio
4、三菱FX5U实现Modbus RTU通信协议从站视频教程:
三菱FX5U系列PLC做Modbus RTU串口通信从站、Modbus Poll调试助手做Modbus RTU串口通信主站,视频较为详细的讲解了三菱FX5U系列PLC如何实现Modbus RTU串口通信从站。
https://www.ixigua.com/6904470791769817614?utm_source=xiguastudio
26-04-12 22:59

引用 小猫鱼MAWheF 在 2026/4/11 8:09:33 发言【内容省略】

等我下个西瓜拜读下,谢谢。
26-04-13 16:06

引用 guanyumou 在 2026/4/12 22:58:44 发言【内容省略】

等我下个西瓜拜读下,谢谢。
26-04-13 16:07
下个西瓜要斗音?晕,都没有。
26-04-13 16:08
在b站看到关老板的了。
26-04-13 16:11

上一页 下一页

工控新闻

更多新闻资讯